JSS Academy of Technical Education, Department of Electronics and Communication Engineering, India.
*Corresponding author: Tanishk Prakash Dubey
JSS Academy of Technical Education, Department of
Electronics and Communication Engineering, 201301 Noida, India.
Email ID: tanishkdubey.02@gmail.com
Received: Apr 10, 2025
Accepted: May 21, 2025
Published Online: May 28, 2025
Journal: Journal of Neurology and Neurological Sciences
Copyright: Dubey TP et al. © All rights are reserved
Citation: Dubey TP, Ahuja AK, Mishra BP, Mishra K, Bhushan G. Personalized stress detection and reduction in elderly care homes using AI and wearable technology. J Neurol Neuro Sci. 2025; 1(1): 1006.
Stress is a state of increased physical and psychological tension that can significantly affect an individual’s health and wellbeing. Various physiological, psychological, environmental, and emotional factors contribute to stress, and poor management can lead to serious health consequences. If not addressed well on time, stress may lead to different neurological disorders which can be detrimental to human health. This paper reviews existing research on stress detection and reduction, examining different methodologies and technologies in the field. Despite advances in stress monitoring solutions, most studies focus on younger populations, workplace settings, or general healthcare, with limited attention to elderly individuals in residential care. To address this gap, this paper proposes an IoT-enabled wearable wristband designed for the unique needs of elderly residents in care facilities. The device integrates multiple physiological sensors, including GSR, temperature, HRV, accelerometer, and gyroscopic sensors, for realtime stress detection using an adaptive fuzzy logic algorithm. Unlike conventional methods, this system offers personalized interventions such as guided relaxation, breathing exercises, music therapy, and light physical activities, tailored to the user’s real-time physiological state. The user-centric design prioritizes comfort, ease of use, and effective stress management for elderly users. By bridging the gap between existing stress management technologies and the specific needs of elderly individuals, this approach aims to enhance mental well-being and improve quality of life. Future work will focus on further developing the proposed system, including rigorous testing and evaluating its effectiveness in real-world scenarios to ensure reliability, adaptability, and optimal stress management outcomes.
Keywords: Stress; Stress reduction; Stress management; Older adults; Residential care; Quality of life; Internet of Things; Machine learning; Artificial intelligence in healthcare; Neurological disorder.
Hans Selye described mental stress as the physical, emotional, and intellectual responses of humans to excessive pressure or stimuli known as stressors [1]. Mental stress is closely linked to cognition and overall well-being [2]. As one of the most prevalent health challenges, stress increases medical visits and imposes a significant burden on healthcare systems worldwide. Identifying stress thresholds is critical for enhancing health, quality of life, and well-being [3].
Lazarus and Folkman, in their seminal work on stress, appraisal, and coping, defined stress as a “particular relationship between the person and environment,” emphasizing the dual influence of external stimuli and personal characteristics on psychological and physiological responses [4]. Elderly individuals, particularly those in institutional care settings, face heightened risks of chronic stress due to factors such as declining health, social isolation, and reduced autonomy. Chronic stress among older adults can exacerbate physical illnesses, weaken immune function, and negatively impact their overall quality of life [5,6].
Stress responses include both physiological and psychological reactions, mediated by complex interactions involving the Hypothalamic-Pituitary-Adrenal (HPA) axis, Autonomic Nervous System (ANS), metabolic processes, and immune functions [7]. The brain plays a central role in stress, initiating hormonal responses and bodily adaptations to manage stressful events [8]. Acute stress promotes adaptation and survival through responses involving neural, cardiovascular, autonomic, immune, and metabolic systems [9]. However, prolonged exposure to stressors is linked to severe consequences, such as Sudden Cardiac Death (SCD), substance use disorders, and other long-term health complications [10]. Individual variability in stress responses challenges the development of accurate stress detection models. Person-independent models often have low accuracy, and individual-specific data collection may require extensive monitoring [11]. Addressing these challenges necessitates innovative approaches tailored to the needs of vulnerable populations.
Psychological stress, especially if chronic, has far-reaching and multi-faceted impacts on the nervous system, eventually leading to the establishment and aggravation of neurological illnesses. Stress brings about behavioral, emotional, physiological, and neuroendocrine alterations as a defense response [12]. Yet, when stress becomes chronic or extreme, it changes from adaptive to pathological, supporting the development of mild cognitive impairment and elevating the risk for neurodegenerative disorders like Alzheimer’s disease [13]. Those with a preexisting neurological disorder or brain injury are particularly susceptible, typically showing increased sensitivity to chronic stress at all recovery stages [14]. At the neurobiological level, chronic psychological stress results in long-term elevation of cortisol, interfering with neuronal communication, decreasing Brain-Derived Neurotrophic Factor (BDNF), and injuring areas essential for cognition and emotion regulation, like the hippocampus and prefrontal cortex [15,16]. Moreover, dysregulated immune activation triggers neuroinflammation—a major driver of diseases like Alzheimer’s, Parkinson’s, multiple sclerosis, depression, and anxiety [17]. Stress also impairs neurotransmitter systems, such as serotonin, dopamine, and norepinephrine, to cause mood instability, seizures, cognitive impairment, and sleep disorders. Epigenetic mechanisms initiated by stress may modify gene expression, heightening susceptibility to neurological disorders, particularly in those with a genetic predisposition [18]. Adding to these effects, stress-related behaviors like poor sleep, unhealthy diet, and drug abuse form a feedback loop that enhances neurological deterioration and increases the risk of migraines, stroke, and neurodegeneration [19,20]. Together, these mechanisms highlight the essential role of stress management in maintaining neurological and cognitive health.
This review explores current technologies and strategies for effective stress reduction, emphasizing the potential of personalized, evidence-based interventions to improve the quality of life for at-risk populations.
Stress and anxiety are virtually omnipresent in today’s world, affecting almost every aspect of our daily lives [21]. Early detection will reduce the costs associated with the condition and prevent it from becoming chronic [22]. The aim of a stress detection system is to accurately detect stress, offer a cost-effective commercial solution, and operate under daily life conditions without negatively affecting the individual’s life.
Figure 1 provides an overview of stress detection technologies, illustrating the integration of physiological sensors, data preprocessing techniques, and different classification methods. It highlights the placement of sensors on different body regions to capture relevant physiological signals, which are then processed using various techniques to enhance signal quality. The refined data is analyzed using different classification algorithms, to determine stress levels. This framework emphasizes the role of advanced signal processing and AI-driven classification in assessing and monitoring stress.
| Factor | Measurement |
|---|---|
| Biological Signal Measurement | • Heart rate • Temperature • Blood oxygen saturation • Blood pressure • Brain activity • Breathing rate • Eye dynamics |
| Physical Secretions -Biomarkers | • Sweat • Tear • Saliva • Urine • Interstitial fluid |
| Body Movements | • Stress often leads to an increase in heart rate, BP, and breathing rate, accompanied by heightened muscle tension. • These physiological changes can sometimes result in shaking or tremors. |
| Speech | • Speech exhibits tone, flow, volume and must be in harmony when not stressed. |
| Body Posture | • Wrong posture is induced when stressed. |
| Hand Tremor | • Tremoring hand may be a stress indicator. |
| Modality | Techniques |
|---|---|
| Optical | • Photoplethysmography (PPG) • Infrared (IR), Near IR (NIR) Spectroscopy (NIRS), Functional NIR Spectroscopy, Visual Observation - Imaging |
| Electrical | • Electroencephalography (EEG) • Electrocardiography (ECG) • Electromyography (EMG) • SKIN Conductance Response (SCR) – Galvanic Skin Response (GSR) • Bio-Impedance |
| Electromechanical | • They can be used for dynamic monitoring of human posture, tremors, pulses, oscillations, vibrations, and other physiological and motion parameters. |
| Biochemical - Electrochemical | • Biochemical biomarkers provide an alternative approach for identifying, detecting, and measuring stress-related substances, including metabolites (like those found in saliva and sweat), volatile organic compounds (VOCs), ions, and hormones involved in stress and its regulation. |
| Bio-Kinetic | • Movement analysis utilizing accelerometers and gyroscopes can provide insights into stress. • Hand movements, such as trembling, changes in typing rhythm or patterns, and nervous body movements, are key indicators that may reveal the presence of stress. |
The study in [24] offers insights into recent advancements and literature on stress detection. A summary of the stress factors, their measurement methods, and the stress detection technologies reviewed in [24] is presented above.
Stress can be relieved by many different techniques, from listening to music, to engaging in mindfulness activities. Some of the techniques have been reviewed and briefed in the following section.
Walking
Daily exposure to various stressors often prompts individuals to seek effective coping mechanisms and relaxation techniques. Nature-based experiences have gained attention for their calming effects and therapeutic benefits [25].
Sensory elements in green spaces elicit positive psychophysiological responses, contributing to mental restoration and stress reduction [26]. Walking, particularly in natural environments, is increasingly recognized as a highly effective stress-relief strategy with both physiological and psychological benefits. Regular walking has been shown to reduce stress, alleviate anxiety and depressive symptoms, lower cortisol levels, enhance endorphin production, and improve overall mood. Nature walks offer additional advantages by promoting mindfulness and fostering a connection to the environment, further enhancing emotional well-being. Group walks amplify these benefits by integrating social support, reducing isolation, and building resilience [2729].
Physical exercise, including walking in natural settings, is also being advocated as an innovative approach to mental illness prevention and overall health promotion. Evidence suggests that physical activity can improve cognitive function, elevate mood, and reduce symptoms of depression and anxiety, making it an effective strategy for enhancing mental health [30].
Yoga
Yoga is widely recognized as a holistic and effective approach to stress management, offering physical, mental, and emotional benefits. Studies have consistently demonstrated its ability to reduce stress significantly across diverse populations [31]. As the most widely utilized intervention in complementary medicine, yoga is increasingly popular for its therapeutic potential. Complementary medicine encompasses treatments used alongside standard medical practices but not classified as conventional [32].
The psychological benefits of yoga have been well-documented, showing effectiveness in addressing depression, anxiety, and self-efficacy. A 2004 systematic review explored yoga’s role in treating anxiety and anxiety disorders, affirming its positive impact [33]. Another comprehensive review analyzed 12 studies examining yoga and yoga-based interventions for stress management and remission, covering various practices such as Hatha, Bikram, Kundalini, Sudarshan Kriya, Kripalu, and Yin yoga [33].
Mind–body interventions like yoga are particularly beneficial for stress-related mental and physical challenges, promoting relaxation and reducing anxiety and stress levels [34].
Breathing exercises
Breathing exercises are highly effective for stress reduction, utilizing controlled patterns to regulate the autonomic nervous system and enhance psychological well-being. Techniques such as diaphragmatic breathing and paced breathing are particularly effective in lowering heart rate and blood pressure, fostering relaxation and calmness. For instance, cyclic sighing, which focuses on extended exhalations, has shown greater stress reduction benefits than mindfulness meditation, making it a fast and efficient intervention [35].
Research suggests that deep breathing influences interoceptive signaling pathways, reducing anxiety by balancing sympathetic and parasympathetic activities [36]. Techniques like alternate nostril breathing and breath awareness are also proven to manage anxiety and improve mood, although their effectiveness may depend on the specific method and individual familiarity [37]. Slow-paced breathing activates the parasympathetic nervous system and enhances Heart Rate Variability (HRV), a key marker of physiological resilience. This practice improves the body’s ability to react to stress, offering both immediate and long-term benefits. In contrast, uncontrolled rapid breathing is often associated with heightened stress and anxiety, while slow-paced techniques are linked to relaxation and overall wellbeing [38].
Music therapy
Music, as a collection of sounds, profoundly impacts mood, emotions, stress levels, health, and physical activity. It has become an increasingly significant tool in medical treatments, particularly in addressing mental health challenges. Music therapy, supported by technologies such as data mining and robotic assistance, is evolving rapidly. By monitoring metrics like blood pressure, stress levels can be assessed and alleviated through targeted music interventions. Studies reveal that specific musical compositions, including Indian ragas, can influence physiological parameters, such as heart rate, promoting relaxation and stress reduction [39,40].
Research highlights that listening to music enhances alpha brainwave activity, which is associated with relaxation and stress relief. These findings underscore the therapeutic potential of music in inducing a state of calm and improving overall well-being [6,41,42].
Hugging a pillow
A paper derived, among the five methods it experimented on, i.e., alpha music, bubble wrap popping, watch a video, stress ball and hugging a pillow that hugging a pillow is used to be the most stress-relief method amongst the five methods [43,44].
Mindfulness-based stress reduction (MBSR)
Reviewed findings consistently demonstrated that MBSR significantly reduced stress levels compared to no treatment (waiting list) in healthy individuals, indicating a notable nonspecific effect. Additionally, our results suggest that MBSR may also have a distinct specific effect, as evidenced by a study comparing MBSR to a structurally equivalent nonspecific treatment. This comparison controlled for factors such as instructor attention, session frequency and duration, and course format, highlighting the unique benefits of MBSR beyond general therapeutic engagement [45].
Social engagement
Social support is strongly associated with healthier “biological profiles” across systems linked to disease prevention, as supported by epidemiological evidence. Emerging research highlights immune-mediated inflammatory processes as key integrative physiological mechanisms linking social support to improved health outcomes [46].
The biological benefits of social engagement are rooted in the activation of the parasympathetic nervous system, which triggers a “relaxation response.” This response mitigates the “fight or flight” state, leading to reductions in heart rate, blood pressure, and respiratory rate, thereby alleviating stress [47].
Group activities such as volunteering, sports, and community events enhance feelings of purpose and self-worth, further buffering daily stressors [48]. Workplace social engagement programs have been found to improve job satisfaction, mental health, and reduce burnout among employees [49]. Social engagement offers an effective, low-cost strategy for stress management by fostering emotional support, strengthening interpersonal connections, and promoting relaxation. It is effective across various settings, including face-to-face interactions and digital platforms, with positive impacts on family dynamics, community involvement, and workplace environments.
Stress management helps in adapting to stress and reduce its negative impact on health. Some of the work done related to stress management has been reviewed below.
Study 1 [50]
This paper focuses on the wearable, wireless, and stretchable device SKINTRONICS that is designed for real-time monitoring of stress and management techniques while performing daily activities. Skin temperature and Galvanic Skin Response (GSR) are measured continuously by this device. It was built using standard micro fabrication methods, material transfer printing, and soft material packaging techniques.
The device also has skin conformal nanomembrane electrodes and wireless circuits positioned on the inner wrist for GSR and temperature measurement which minimizes motion artifacts and increases comfort. SKINTRONICS has low motion artifacts and high Signal-to-Noise Ratio (SNR), ensuring reliable continuous monitoring over long periods of time. It is mechanically durable and breathable for extended use, and its accuracy has been validated against a clinical grade commercial device.
At the time of the study, only two healthy volunteers were evaluated, which suggests that further research is necessary to evaluate a wider range of population.
Study 2 [51]
As indicated in [51], a smart pillow, SaYoPillow, was developed with the aim of providing appropriate body support during sleep. It is designed to improve the quality of sleep while ensuring comfort, unlike other sleep aids. SaYoPillow is a nonintrusive and fully automated, manual control is not required. It works by just responding to system input.
Its focus is not only on improving sleep quality, but monitoring the relationship between stress and sleep. Reducing health-related stress issues through real-time monitoring and intervention helps to achieve this goal. The objective is to allow users to experience all the benefits of natural sleep without interference.
It has an automated stress relieving feature to improve the quality of sleep. To offer a more relaxing atmosphere, the system controls the temperature of the room depending on the level of stress. After 15 minutes of sleep latency, the system dims or switches off the light. It also has the ability to connect to other smart devices to play soothing sleep music. All these functionalities are helpful in promoting relaxation and enhancing sleep.
Nevertheless, the framework is limited by hardware restrictions around real time edge processing, cybersecurity concerns even with blockchain, and user discrimination which may stem from reluctance to don the device. Accuracy of measurement is also influenced by external conditions.
Study 3 [52]
CortiWatch is a novel smartwatch type device aimed at monitoring cortisol levels through eccrine sweat. This platform can detect cortisol concentrations in the physiologically relevant range. As a result, it provides real-time monitoring of stress levels. The device functions through passive eccrine sweating, meaning only a minimal amount of sweat is needed for the device to work properly. To measure cortisol accurately, the design keeps the sample from evaporating during collection.
The sensor is disposable but can be used multiple times, making it practical for daily self-monitoring. CortiWatch enables users to take proactive measures to manage stress and adopt a healthier lifestyle through constant monitoring of cortisol levels.
The CortiWatch system is suffers from several limitations such as recalibration for accurate cortisol detection. As the device depends on passive sweating to collect sweat, it is subject to intersubject variability in sweat production. Environmental conditions such as temperature and humidity can also affect sensor functionality. With disposability comes long-term cost and sustainability issues. Moreover, the 9-hour reading cycle does not account for rapid fluctuations in cortisol and renders real-time stress monitoring difficult.
Study 4 [53]
This research presents an analysis technique, SELF-CARE, intended to be used with wearable health sensors. SELF-CARE utilizes contextual noise from the wearable devices to better address sensor fusion and stress classification for the given context. The method differentiates between the wearable device placed on the wrist and the one placed on the chest to modify the fusion strategy. One important result is that the wrist-worn devices work best with motion-based noise detection applying Accelerometers (ACC), while the chest worn devices are best detected with muscle contraction-based noise detection using Electromyography (EMG). This knowledge is useful in applying the appropriate noise detection method to improve the strength accuracy of the measurements when the sensor is positioned on different places of the body.
SELF-CARE introduces a new sensor fusion technique that adapts to the presence of noise. It uses a novel late fusion technique, which combines the outputs of a number of machine learning classifiers using a Kalman filter, which increases accuracy by applying dynamics over time. Nine different wearable sensors were placed on the chest and wrist to analyse their effectiveness.
However, the work has various limitations, for example, it is dependent on sensor quality and placement, which is not consistent across users. Motion artifacts combined with environmental noise pose a different challenge regarding accurate stress detection. The method may not work for different populations and real-world settings. Moving to continuous monitoring increases a device’s power consumption, which affects the battery life of the wearable. There are still many challenges when trying to implement responsive stress detection due to concerns over available computational power.
Despite advancements in stress detection and management, many existing solutions fail to offer real-time, user-friendly approaches tailored for elderly individuals in care facilities. Most wearable devices primarily monitor heart rate, overlooking critical physiological indicators such as Galvanic Skin Response (GSR), temperature, Heart Rate Variability (HRV), and motion patterns. Additionally, generic stress-reduction methods, such as meditation apps, lack personalized interventions, while complex interfaces and physical discomfort further hinder adoption among older adults.
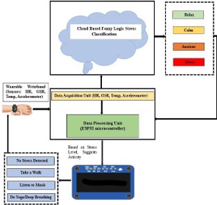
To address these limitations, the proposed approach (Figure 2) introduces an IoT-enabled wearable device that integrates multi-sensor data for real-time stress detection and personalized intervention. The system is powered by an ESP32 microcontroller, which collects data from multiple sensors, including a GSR sensor for perspiration analysis, a skin temperature sensor for detecting skin temperature, an HRV sensor for assessing autonomic nervous system activity, and accelerometers and gyroscopes for movement tracking.
The collected data is transmitted to the cloud for processing, where a fuzzy logic algorithm classifies stress into four levels— relaxed, calm, anxious, and stressed—offering a more detailed assessment than traditional models. Based on the detected stress level, the system delivers personalized interventions via an OLED display, including therapeutic images, calming music, and interactive mindfulness activities such as guided breathing exercises and light physical movements.
A structured timer ensures optimal engagement duration, while a closed-loop feedback mechanism reassesses stress levels post-intervention, dynamically adjusting recommendations to enhance effectiveness. Figure 3 illustrates the structured approach for implementing the proposed system, outlining the sequential process of stress detection, intervention, and adaptive monitoring. Further authors are in process of developing the proposed system in terms of a smart wearable band considering the residents of elderly care homes. The system which is under development, with personalized stress management capabilities, will be tested for its accuracy by specifically considering elderly home care residents as a use case. This is being carried out through the funding received from Council of Science and TechnologyUttar Pradesh (CST-UP), India.
The use of automated stress analysis combined with realtime monitoring from advanced sensors in wearable devices has transformed how stress is diagnosed, monitored, and treated. Even though enhanced technologies including EEG, PPG, GSR, and motion sensors are aimed at improving accuracy, some of the existing gaps, such as high computation requirements, issues with data privacy, and a lack of focus on elderly care facilities, are still prevalent. The initial part of the paper has covered an essential review of important techniques and technologies which are used for stress detection, reduction and management. In the later part of the paper, a system is proposed with intervention of IoT, AI and cloud computing to fills the gap which exist in the conventional systems that are being used for stress management today. This system is proposed in the form of a wristband that combines stress detection with personalized stress reduction methods for residents of elderly home care. The system will be very useful in managing the stress for residents of elderly home care with personalized monitoring.
Acknowledgement: The authors extend their gratitude to the Council of Science and Technology, Uttar Pradesh (CST-UP) for their financial support. This preliminary research serves as a foundation for future studies under the approved CST-UP research project (PID 4296).